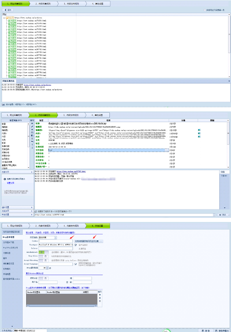
主要是方便大家全站采集,直接修改数字ID就可以采集需要的页数了。

说明

1:规则还是通用于所有采集专家制作的采集模块,如:WP程序和NZ程序。

2:需要自己提供VIP账号才能获取网盘地址。

3:规则可以在RiPro主题,NZCMS和zlblog通用。

4:配合接口可以实现自动下载图片和自动分类等高级功能。

5:规则我提供了,每个站长使用的程序不一样,所以接口你们自己想办法,我不免费提供这方面技术解答。

6:如果没有采集接口的建议找采集专家购买 https://www.caijizhuanjia.com/,这个规则就是找他定制的。

主题授权提示:请在后台主题设置-主题授权-激活主题的正版授权,授权购买:RiTheme官网

本站所有资源版权均属于原作者所有,这里所提供资源均只能用于参考学习用,请勿直接商用。若由于商用引起版权纠纷,一切责任均由使用者承担。更多说明请参考 VIP介绍。

最常见的情况是下载不完整: 可对比下载完压缩包的与网盘上的容量,若小于网盘提示的容量则是这个原因。这是浏览器下载的bug,建议用百度网盘软件或迅雷下载。 若排除这种情况,可在对应资源底部留言,或联络我们。

对于会员专享、整站源码、程序插件、网站模板、网页模版等类型的素材,文章内用于介绍的图片通常并不包含在对应可供下载素材包内。这些相关商业图片需另外购买,且本站不负责(也没有办法)找到出处。 同样地一些字体文件也是这种情况,但部分素材会在素材包内有一份字体下载链接清单。

如果您已经成功付款但是网站没有弹出成功提示,请联系站长提供付款信息为您处理

源码素材属于虚拟商品,具有可复制性,可传播性,一旦授予,不接受任何形式的退款、换货要求。请您在购买获取之前确认好 是您所需要的资源